Как указать кабинеты для учителей?
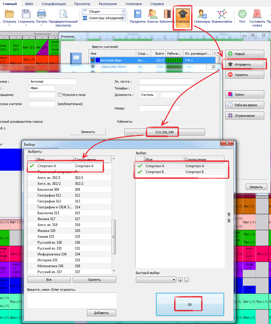
Вы можете редактировать информацию любого учителя и указать его/ее кабинеты:
Затем в информации об уроке можно указать, что урок должен быть в кабинете учителя.
Эта опция будет автоматически выбрана для новых уроков этого учителя, если для него установлен кабинет.
Конечно, Вы можете выбрать и другие кабинеты.
Примечание: если предмет имеет собственный кабинет (или кабинеты), тогда этому кабинету отдается предпочтение, а кабинет учителя не принимается во внимание.
Например, если учитель учит географию в своем кабинете, и он также преподает и физкультуру, тогда его уроки по физкультуре будут назначаться только в спортзал, если это указанно в информации предмета (то есть установлен кабинет предмета физкультура - спортзал).
Конечно, кабинет при вводе урока можно изменить на любой другой, если это нужно.
См. также:
Как назначить кабинеты сразу для нескольких уроков?
и
Что такое Основной кабинет и Общий кабинет?
English
Slovenčina
Deutsch
España
Francais
Polish
Čeština
Greek
Lithuania
Romanian
Arabic
Português
Indonesian
Croatian
Serbia
Farsi
Hebrew
Mongolian
Bulgarian
Georgia
Azerbaijani
Thai
Turkish
Magyar