Как ввести корпуса
Примечание:
Не надо вводить корпуса в том случае, если обучение проходит только в одном здании (корпусе), или не важно, что ученики и учителя переходят в другое здание.
Ввод корпусов простой:
Шаг 1. Определите, что Вы имеете несколько зданий, вводя их в меню "Установки / Подробнее":
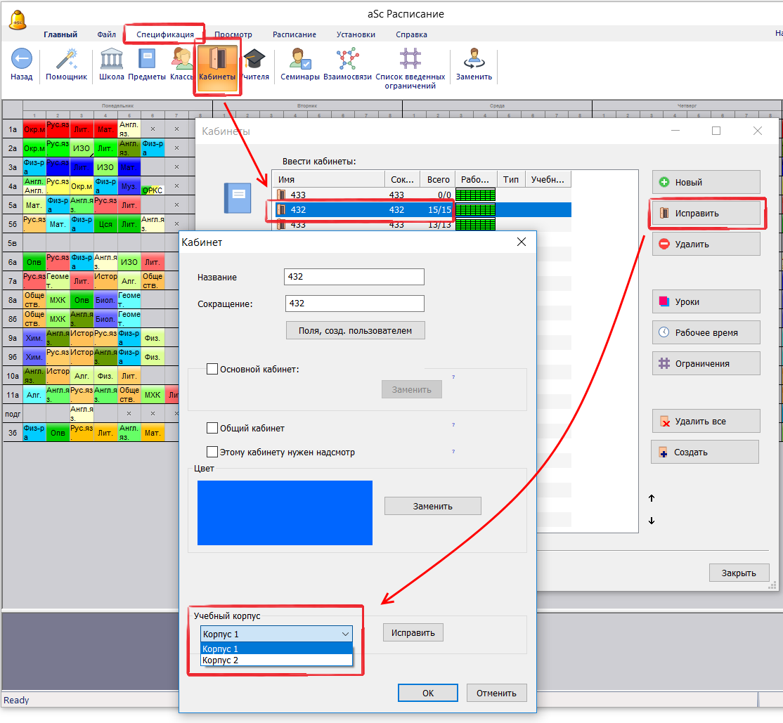
Шаг 2. Для каждого кабинета Вы можете определить, в котором корпусе он находится:
Вам также следует для корпусов ввести ограничения.
См.:
Переходы между корпусами
Показать расписание в красках здания
English
Slovenčina
Deutsch
España
Francais
Polish
Čeština
Greek
Lithuania
Romanian
Arabic
Português
Indonesian
Croatian
Serbia
Farsi
Hebrew
Mongolian
Bulgarian
Georgia
Azerbaijani
Thai
Turkish
Magyar